Abstract
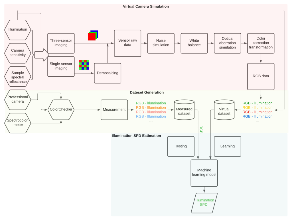
This project explores the problem of the estimation of illumination spectral power distribution (SPD) derived both from sRGB images and a machine learning technique based on vector-to-vector regression method. In order to overcome the lack of training SPD data, we have built a large sRGB image dataset along with the lighting SPD where the various unique illuminations were generated by an advanced 24-channel LED lighting system. The final dataset includes real data captured with a professional camera and synthesized data produced by a virtual camera model. The estimation results obtained clearly show consistent performance across a wide range of spectra.
Reference
Dong Han, Philippe Colantoni, Eric Dinet and Alain Trémeau, « Lighting Spectral Power Distribution Estimation With RGB Camera, » in 2022 16th International Conference on Signal-Image Technology & Internet-Based Systems (SITIS), Dijon, France, 2022 pp. 281-288.
doi: 10.1109/SITIS57111.2022.00032

